Éléments déterminants de l’histoire de la création de la connaissance

Dans l’histoire de l’enregistrement des connaissances et de leur mise à disposition, il existe un certain nombre d’éléments déterminants (Perkowitz, 2016) tels que la création de bibliothèques, l’invention de l’imprimerie, l’encyclopédie développée par Denis Diderot et Jean Le Rond d’Alembert, la création de structures de classement, et la création d’Internet.

Le #tagcodage, la création de wikis en mode collaboratif ainsi que leur adoption à grande échelle constituent probablement aussi un élément déterminant permettant et amplifiant un usage de l’Internet bien plus inclusif et instructif, ainsi qu’une localisation plus rapide des connaissances.

Jusqu’à présent l’usage principal de l’Internet est encore récréatif, consumériste et commercial.

Comme une contre-mesure à visée générale à l’encontre de la surcharge d’information et des distorsions de cet usage de l’Internet, le modèle d’entreprise #tagcodage - #tag2wiki - #lean2book proposé transformera et accélérera un usage instructif et productif de l’Internet.

Dans ce chapitre nous exposons brièvement, et en toile de fond, les éléments déterminants antérieurs permettant d’apprécier la justification et les avantages de notre projet.


L’Encyclopédie

Le but de l’“Encyclopédie, ou dictionnaire raisonné des sciences, des arts et des métiers” (1751-1772) était de changer la manière de penser des gens, et pour les gens d’être capables de s’informer par eux-mêmes et de connaître des choses. Denis Diderot, son éditeur, voulait y incorporer toute la connaissance du monde et espérait que le texte et les gravures pourraient diffuser toute cette information auprès du public et aux générations à venir (Isaac Kramnick, 1995).

Dans le schéma ci-dessous nous présentons quelques unes des caractéristiques essentielles de la première encyclopédie conçue par plusieurs contributeurs.

L’Encyclopédie utilise une taxinomie de la connaissance humaine à trois branches principales : la mémoire, la raison, l’imagination.

Consulter Wikipédia pour plus de détails concernant son mode de création et son impact sur la culture et la société.

La première encyclopédie
La première encyclopédie

Le schéma simplifié de la première encyclopédie, et tous les autres schémas présentés dans ce livre sont conçus en utilisant les éléments de modélisation du Archimate framework (The Open Group, 2017) avec Archi tool.


Le Mundaneum

Le Mundaneum fut créé en 1910 par les juristes Paul Otlet et Henri La Fontaine dans le but de rassembler toute la connaissance du monde et la classer selon une classification décimale universelle.

Dans le Traité de documentation (1934) Paul Otlet présente un plan novateur d’accès à distance aux informations faisant un usage minimal de la version papier. Paul Otlet imagine beaucoup des fonctionnalités de l’Internet en vue de rendre “la compilation universelle de la connaissance” qui avait débuté avec le Mundaneum largement accessible grâce à un réseau de communication la bibliothèque rayonnante et le livre télévisé.

Dans le schéma ci-dessous nous présentons quelques unes des caractéristiques et données clefs concernant le Mundaneum et le système d’Otlet pour accéder à distance à la compilation du savoir.

Le Mundaneum et le système d'accès à distance de Otlet
Le Mundaneum et le système d’accès à distance de Otlet

L’Encyclopédie ainsi que le Mundaneum sont les précurseurs d’autres projets d’approche systématique de la connaissance tels que Wikipédia et WolframAlpha.

Le système d’accès à distance aux données qu’Otlet présenta, mais ne mit pas en œuvre, était un précurseur de l’Internet.

Wikipédia contient bien plus d’informations sur le Mundaneum et ses créateurs.

De même Alex Wright (2014) s’est intéressé au contexte politique et socio-économique de l’époque et aux interactions qu’Otlet eut avec lui.


Internet

De nos jours, l’Internet et les moteurs de recherche offrent une solution de communication rendant les contenus globalement accessibles. Contrairement à la centralisation par le Mundaneum de l’information répertoriée par des experts, le Web d’aujourd’hui a une approche de la donnée “bottom-up” et largement d’écoulement depuis la source.

Cela rend l’énorme amoncellement de contenus et de données en ligne difficile à manier et à organiser.

Dans le schéma ci-dessous nous modélisons quelques uns des éléments clefs de l’écosystème de l’Internet, et dans les cadres de couleur violette nous articulons quelques évaluations dans l’optique des utilisateurs :

  • il est laborieux pour de nombreux utilisateurs d’extraire l’information dont ils ont besoin dans un contexte de travail particulier;
  • Il est difficile aux auteurs de toucher l’audience qui pourrait bénéficier du propos et de la connaissance qu’ils apportent.
Composantes clefs de l'Internet
Composantes clefs de l’Internet

Alors que l’accès et la localisation des connaissances tirent bénéfice de contenus captés depuis la source et de la disponibilité de moteurs de recherche, les facteurs liés aux utilisateurs et aux auteurs semblent freiner l’effet vertueux de l’Internet.


Encyclopédies construites sur des wikis et microblogs.

A la fois les encyclopédies sur wiki et les microblogs sont parmi les meilleurs services offerts par l’écosystème de l’Internet pour localiser les connaissances.

Encyclopédies sur wiki et microblogs
Encyclopédies sur wiki et microblogs

Dans le schéma ci-dessus nous modélisons quelques uns des éléments essentiels de l’écosystème des encyclopédies sur wiki et des microblogs. Les cadres de couleur violette situent quelques évaluations concernant leurs services :

  • Dans une encyclopédie sur wiki, les contenus de qualité proviennent de sources nombreuses et variées, soumis à des contrôles de qualité, et organisés systématiquement
  • Les microblogs, et Twitter en particulier, permettent la recherche et la conservation sur la base de hashtags utilisés spécialement pour des sujets tendances.

#tagcodage et édition de wikis en mode collaboratif

La capabilité à #tagcoder se construit sur des thèmes de sujets afin d’atteindre un certain nombre d’objectifs qui amplifient les services fournis pas les wikis et les microblogs accélérant la localisation des connaissances.

  • Définir systématiquement les hashtags de sujet pour les thèmes intéressant l’utilisateur final (unidimensionnel), comme par exemple #citi9101 ou #isic9101 pour les activités des bibliothèques et archives, et FJ, le code pays ISO pour Fidji;
  • Créer des hashtags pour des sujets multidimensionnels en combinant (juxtaposant) des codes de sujet unidimensionnels, par exemple combiner #citi9101 (#isic9101) et FJ pour obtenir #citi9101FJ (#isic9101FJ) pour Activités des bibliothèques et archives aux Fidji;
  • Faire en sorte de couvrir par des wikis (encyclopédiques) en langues nationales tous les sujets des thèmes d’intérêt pour l’utilisateur final (en mettant l’accent sur les sujets d’intérêt pour une communauté), par exemple “toutes les activités économiques”, “toutes les fonctions des administrations publiques” et “tous les objectifs du développement durable”;
  • Fournir des outils pour consulter un code du #tagcodage d’un thème particulier.

Dans le schéma ci-dessous nous positionnons les éléments clefs du #tagcodage par rapport à ceux de l’écosystème plus familier de l’Internet.

Codage hashtag collaboratif et thèmes des sujets
Codage hashtag collaboratif et thèmes des sujets

L’Actor Atlas démarra par :

  • Une page wiki pour chaque activité économique comme définie par la Classification internationale type, par industrie, de toutes les branches d’activité économique (CITI) - Révision 4 (Division de la statistique des Nations Unies 2009);
  • Une page wiki pour chaque fonction des administrations publiques comme définie par La Classification des fonctions des administrations publiques (CFAP) (Division de la statistique des Nations Unies 2000);
  • Une suggestion de page d’ouvrage pour chaque pays, avec des “espaces réservés” pour des initiatives liées à chaque fonction des administration du pays.

Plus tard, les codes hashtag et les pages contenant les objectifs, et les cibles des objectifs du développement durable, furent ajoutées à l’Actor Atlas, et des wikis pays dédiés furent créés en reproduisant un modèle de wiki.

Contenu de la page wiki pour #isic9101
Contenu de la page wiki pour #isic9101

Pour chaque activité économique d’importance pour une communauté sont présentées : des informations générales, des liens vers des ressources, et des questions concernant son amélioration. Comm exemple #isic9101 - Les activités des bibliothèques et archives dont une partie est présentée dans la copie d’écran de la page précédente (en anglais).

Un plateforme pour une intelligence collective.

Récemment sur un blog, Geoff Mulgan (2018) discute de la manière dont une compréhension collective peut contribuer à la réalisation des Objectifs de Développement Durable (et comment le Programme des Nations Unies pour le Développement (PNUD) pourrait évoluer vers une sorte de plateforme). Dans l’illustration ci-dessous nous avons résumé quelques points importants du post.

Alors que tous les processus et toutes les capabilités rencontrent leurs défis propres, nous présumons que #tagcodage et édition de wikis collaboratifs peuvent faciliter les communications entre toutes les parties prenantes, et libérer beaucoup de temps pour mener les actions majeures les plus pressantes.

Une plateforme pour une intelligence collective
Une plateforme pour une intelligence collective

#Tagcodage, #tag2wiki, #lean2book - le modèle d’entreprise

Dans le cadre du concept de plateforme d’intelligence collective proposée dans la section précédente, ce manuel met l’accent sur le processus de “conservation d’un corpus transparent et ouvert de données, certaines locales, certaines régionales, certaines nationales” et comment cela est favorisé par :

  • le #tagcodage, ou l’utilisation de hashtags normalisés pour relier l’information mise en ligne sur des sujets spécifiques en vue de la structurer et de l’extraire aisément;
  • le #tag2wiki pour les langues locales ou, ensemble, la création, la maintenance et l’articulation de wikis pour développer la communication dans les langues locales d’un pays.

Le processus #lean2book concernant la création et la publication de livres numériques et qui renforce le #tagcodage et les wikis du #tag2wiki ne figure pas dans l’illustration.

Ensemble #tagcodage et #tag2wiki constituent des compétences digitales importantes permettant d’accélérer à la fois une production et une conservation du savoir soutenant la localisation des connaissance comme l’imagine Joseph Stiglitz (2000), et à la fois la mise à disposition d’une plateforme d’intelligence collective.

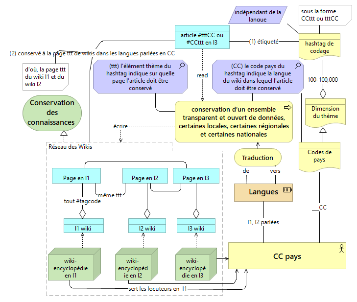
Le codage hashtag et le tag2wiki expliqués
Le codage hashtag et le tag2wiki expliqués

Récemment, António Guterres le Secrétaire général des Nations Unies a formé un Groupe de haut niveau sur la coopération numérique. Sa mission est de faire progresser les propositions visant à renforcer la coopération dans le domaine du numérique entre les gouvernements, le secteur privé, la société civile, les organisations internationales, les milieux techniques et universitaires et autres acteurs concernés.

Nous avons hâte de connaître les propositions de ce Groupe de haut niveau.

Cependant, nous pouvons déjà mettre en pratique collaborativement le #tagcodage et le #tag2wiki en vue de les mettre au service de l’Agenda 2030 du Développement Durable.


Périple autour du #tagcodage et de la prise de décision

Dans une culture de l’inclusif, les responsables apportent à chaque individu une attention personnelle et l’espace pour contribuer, interroger, apprendre et évoluer.

Comment le #tagcodage pourrait-il influer sur le processus démocratique de décision dans un pays?

Lorsqu’un comité parlementaire national, une autorité, ou une instance de gouvernement local inscrit un sujet à son agenda, cet évènement mérite une mention étiquettée de manière adaptée, ou un article de presse partageant le code hashtag concerné. Les parties-prenantes au débat suivent la chronologie d’un tag et peuvent ajouter librement leurs points de vue par le #tagcodage de leurs posts ou en approuvant la contribution apportée par d’autres (voir aussi - en anglais seulement : E-Parliament tagger conçu en 2014 à Bruxelles lors d’un hackathon européen).

Les rédacteurs et les communiquants publics n’ont besoin que d’une simple recherche sur un code #hashtag pour apprécier l’intérêt ou le peu d’intérêt d’un débat. Quand les lecteurs observent un désintérêt, les codes hashtag leur permettent de poser des questions, de soutenir des questions ou réponses antérieures, ou contribuer pour combler le déficit de contenu.

Quand le sujet est la proposition d’un texte très long, une option est alors d’utiliser un hashtag et une page wiki dédiés à chaque article du texte, et ce avant et après promulgation du texte. On peut en trouver une illustration avec le Mahatma Gandhi National Rural Employment Guarantee Act, 2005 présenté dans la copie d’écran à la page suivante (en anglais).

À la base de la pyramide digitale considérons des exploitants agricoles d’un pays en développement utilisant une tablette en temps-partagé, payant pour chaque minute d’accès à l’Internet, avec une bande passante faible. Ce modèle a été mis en œuvre par des “dames de l’info” se rendant périodiquement dans des villages reculés du Bangladesh depuis 2008 (Julien Bouissou, 2013). Une fois le modèle d’entreprise basé sur le #tagcodage et le #tag2wiki adopté, et lorsque qu’un wiki existe dans la langue locale, les exploitants dans des villages reculés peuvent alors utiliser les codes hashtag pour accéder rapidement à des contenus pertinents pour leurs moyens d’existence. Grâce aux hashtags ils peuvent trouver en quelques secondes des contenus, récents, pertinents et prisés. Une utilisation brève d’une tablette leur permettra de trouver des réponses, d’apporter une contribution sur un sujet ou de poster leurs questions.

Mahatma Gandhi National Rural Employment Guarantee Act, avec un code hashtag pour chaque article
Mahatma Gandhi National Rural Employment Guarantee Act, avec un code hashtag pour chaque article

En utilisant l’Internet et les media sociaux d’aujourd’hui, le #tagcodage collaboratif est un petit pas qui pourrait grandir et permettre un dialogue public-privé fortement plus inclusif, ainsi qu’une localisation des connaissances. Le dialogue et l’accès au savoir sont deux éléments caractéristiques d’une société civilisée et ouverte, quel que soit le pays.

Alors que la création de la connaissance est un besoin universel, les cheminements qui seront influencés sont innombrables. La page de l’Actor Atlas concernant une architecture sociale à plusieurs niveaux propose quatre types de cheminements liés au niveaux du champ de la création de la connaissance et de la prise de décision.

  • pico pour les ménages et les individus;
  • micro pour les entreprises et les organisations;
  • méso pour des secteurs de l’économie;
  • macro des institutions de la gouvernance de portée locale, ainsi que du national à l’international.

Le schéma ci-dessous précise succinctement le champ de chaque cheminement.

Cheminements au sein d'une architecture sociale de plusieurs niveaux
Cheminements au sein d’une architecture sociale de plusieurs niveaux

Plus de langues pour la localisation des connaissances

Dans la section précédente vous faisions valoir qu’une plateforme de localisation des connaissances doit pouvoir utiliser les langues parlées dans un pays.

Alors que ce livre numérique, traduction d’une première version en anglais, et les wikis auxquels il fait référence sont en français ou en anglais, la fourniture de contenus standardisés par le biais de wikis, la conservation de contenus par le #tag2wiki, et la création facile de livres numériques (#lean2book), doivent pouvoir se faire dans des langues plus nombreuses. C’est indispensable si nous voulons étendre plus largement le localisation des savoirs.

Nous devons combler le fossé numérique et celui du savoir qui existent actuellement pour beaucoup de ceux qui ne maîtrisent pas l’anglais ou tout autre langue internationale majeure. Consulter la page en anglais de l’accélérateur de contenu local - # DA2I pour découvrir quelques idées et démarches possibles concernant l’amplification de la mise à disposition de contenus en des langues toujours plus nombreuses, contribuant ainsi à la réduction de la pauvreté et au développement durable.

Wikinetix met à disposition des modèles de wiki à cloner dans le contexte de l’édition de wikis propres à un contexte national ou à celui d’une partie-prenante.

Les fondements pour Le suivi national et la révision sont décrits dans l’illustration ci-dessous.

Fondements du suivi national et de la révision (NFUR)
Fondements du suivi national et de la révision (NFUR)